Build an AI Agent in N8N, AI SEO Assistant, Context Engineering
A step by step guide on how to implement an AI Agent in N8N plus Agentic Workflow Workshop news
I've been packed with projects lately and missed sending out this one earlier. But here is the thing, I'm going to write more on building AI Agents and Assistants using no-code tools.
Step-by-step guide to implement an AI Agent in N8N
I will start with the simplest example: Create an AI agent that receives a URL in chat and scrapes the data from the website, then sends a summary of that.
First, create an n8n account (if you don’t already have one), then create a new workflow. In the new workflow, click on the + and type AI Agent on the right-hand side and drag the AI Agent to the page.
Now it’s time to add memory and an AI model to your AI Agent. First, choose an AI model and memory from the list of nodes and set up your credentials.
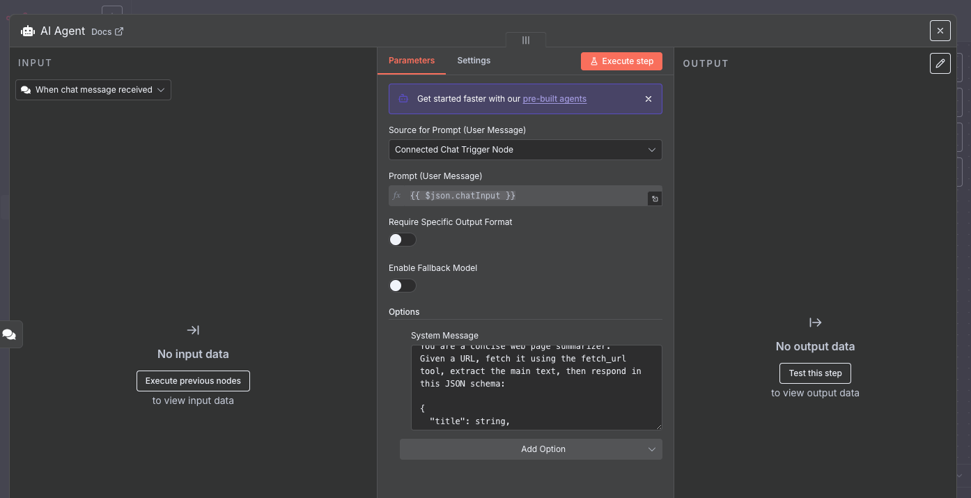
The next step is to add a prompt in your AI Agent so that the AI Agent can respond to the user accordingly.
Here is an example of the prompt that you can set in your AI Agent.
You are a concise web page summarizer.
Given a URL, fetch it using the fetch_url tool, extract the main text, then respond in this JSON schema:
{
"title": string,
"summary": string,
"key_points": [string, string, string],
"suggested_next_action": string
}
Rules:
- Always call fetch_url exactly once per request.
- Ignore boilerplate (nav, footer).
- Keep summary under 120 words.
- If the page is non-text (PDF/image), still give a high-level summary from whatever text you can extract.
- If no URL is provided, ask for one and stop.Now you are all set, you can click on “Open Chat“ to see the AI Agent in action and start sending website URLs that you want to see their summary.
The beautiful part about n8n is that you can see the execution in action
And here is the outcome:
The output is based on the prompt we set up.
{"title":"AIPoint - AI-Powered Solutions for Businesses","summary":"AIPoint offers AI-driven solutions designed to help businesses automate processes, enhance decision-making, and improve efficiency. The platform integrates advanced machine learning models to provide actionable insights and customizable AI tools tailored to various industries. It aims to empower enterprises to leverage artificial intelligence without extensive technical expertise.","key_points":["Provides AI-powered business automation tools.","Offers customizable machine learning integrations.","Targets enhanced decision-making and operational efficiency."],"suggested_next_action":"Explore AIPoint's product offerings and consider scheduling a demo to understand how their AI solutions can benefit your business."} If you want to see the output in a different format, such as text, you need to adjust the prompt in the AI Agent.
I’m running a small-group, hands-on AI Workflow Automation workshop in two weeks. We’ll go beyond simple AI Agent and design agentic workflows for SEO and real-world examples. If you are interested, click the banner to secure your spot.
AI SEO Assistant
Just built an AI SEO assistant in n8n that turns raw Google Search Console data into weekly insights.
No more spreadsheets.
No more spending 3–4 hours each week putting reports together (or paying a SEO analyst to do it).
Now I get:
- A quick summary of site performance
- CTR alerts for pages that rank but don’t get clicks
- Actionable recommendations per URL
- Discord alerts for every new update
It’s already saving me hours every week, and giving me the kind of insights I’d normally need an SEO analyst for.
👉 If you’d like to set this up for your own site, comment “SEO” and I’ll share the step-by-step instructions.
Context engineering is trending, but why?
Because prompts are no longer enough.
If you want your AI agent to do the thing, you need to feed it the right context, in the right format, at the right time.
That’s where Context Engineering comes in.
It’s not just about talking to an LLM; it’s about setting up the entire environment around it so it can make smart decisions.
Here’s what that looks like in practice:
🔰 The user input: What they’re asking
🔰 Chat history: The AI has memory
🔰 User data: Preferences, past behaviour, personalization
🔰 RAG context: Pulled from docs, websites, vector DBs
🔰 Tool access: APIs, search, calculators, whatever it needs
🔰 Reasoning: The agent can plan, reflect, and adapt
🔰And memory architecture:
Short-term → lives in the context window
Long-term → stored in your vector DB
Structured data beats raw blobs.
A clean prompt with scoped inputs beats a wall of unstructured info.
So when people ask me, “Why didn’t the AI do what I expected?”
It’s usually not the model.
It’s the missing context.
Prompting was the starting point.
Context is the system.
How are you handling context in your AI projects? Comment below 👇










